Electronic Data Link to the Examination System {PSYS-7}

The EDLES system allows for electronic linking of the ITS system and the Department of Higher Education and Training (DHET) and is primarily used by South African Colleges.  The link is established by exchanging data files on magnetic media or transferring data files in a standard format as prescribed by DHET.


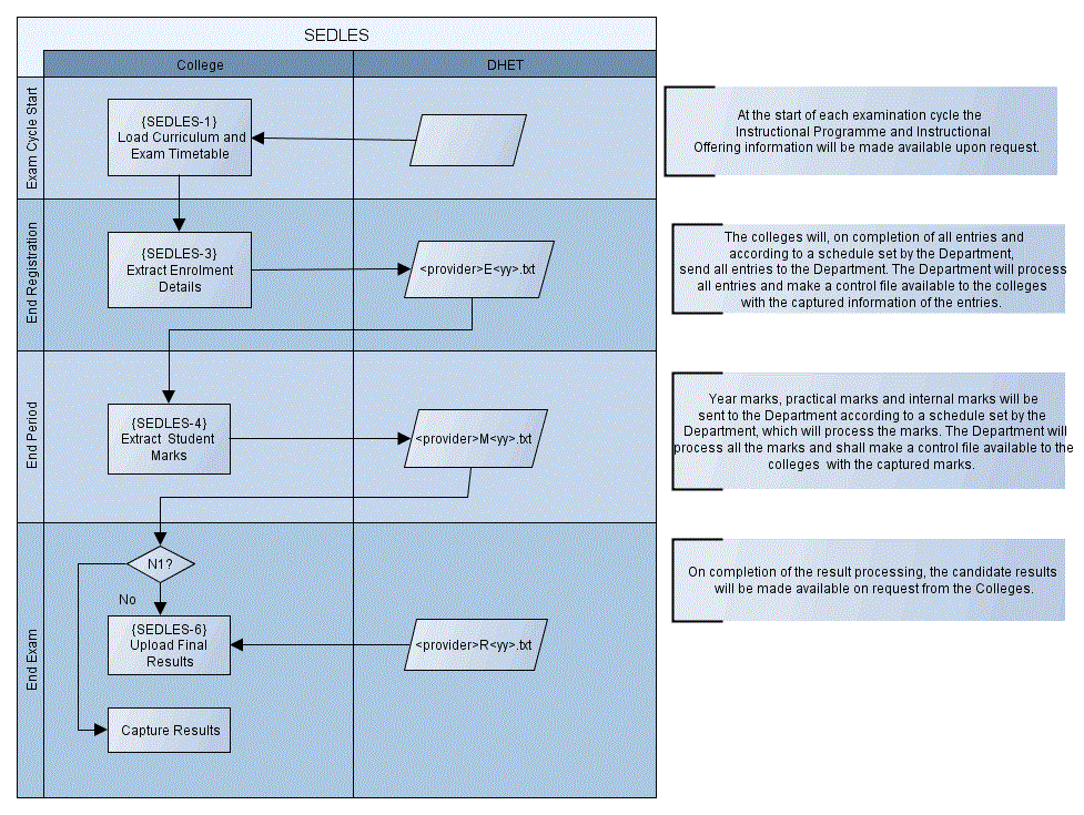
The following processes occur at regular intervals and as needed by the Department or Institution as per dates agreed upon.  The Department will supply an annual schedule for the exchange of information.:


 


Code structures

The following codes must be defined and maintained before registration and before an attempt is made to extract or upload information. Most of these student code structures will be created during the implementation phase and need minimum maintenance. 

External Conversion Codes

External conversion codes entered on {GOPS-21} for external Body type EXA are used to link code structures used by the Education department to the corresponding code structures within ITS


External Type Code Internal code External code Description
EXA - EDLES:Education Dept Data link
TED -
EDLES:Term/Sem DataSet Exam/M
Term/Semester indicator Examination Month
For submission of the Candidate Entries of the Student Enrolment Details to be sent to the DHET the Semester/Term indicator forms part of the Filename convention.
Semester/Examination Month combinations not defined here are not reported for EDLES
E.g. Semester 1 exam is written in month 6  and must be reported for EDLES purposes with description  H = BUSINESS STUDIES JUNE EXAM
The Description Field is entered as follows:
  • Character 1 Dataset Indicator
  • Character 2 Equal Sign ‘=’
  • Character 3-43 Description of Dataset
DSI –
EDLES:Qual Type to Data Set
Qualification Type
{SCODE3-1}
Data set
  • H =  Semester/Term IndicatorSemester/Term IndicatorSemester/Term IndicatorBusiness Studies
  • T = Technical Studies
  • Q = NC Vocational
Link the Qualification Type to Data Set Indicator.
The Description Field is entered as follows:
  • Character 1-2 Province Code
  • Character 4-43 Province Description

E.g. ITS Qualification type 10 is the same as Data set T on EDLES (National Certificate (N5))
STI –
EDLES:Block Code-Sem/Term Ind
Block code Semester/Term number
  • 1
  • 2
  • 3
Link Block Code to Semester/Term Indicator
E.g. Block code T2 is the same as (Trimester) 2 on EDLES
CEN –
EDLES:Campus to Centre Number
Campus Centre Number 10 digits as defined by Ed Dept Link Campus to Examination Centre
E.g. Campus 2 ( DOWER CAMPUS - BETHELSDORP) is the same as Centre 0499995403 (04 EASTERN CAPE EDUCATION DEPARTMENT)
ATT –
EDLES: OT to Attendance Indicator
Offering Type Attendance Indicator
  • 1=Full Time
  • 2=Part Time
  • 4=Technisa
  • 6=Sappi
  • 7=Intec
  • 8=Gauteng Distance College
  • 9=Damelin Correspondence College
Offering Type to Attendance Indicator as required by the Department.
E.g. Offering type 2F is the same as Attendance 1, which is Full time on EDLES



History of Changes

Date System Version By Whom Job Description
01-Jun-2007 v01.0.0.0 Charlene van der Schyff t137175 New manual format.  (EDLES Version: 02.04 - Revision Date: 2004/04/07)
16-Oct-2008 v01.0.0.0 Charlene van der Schyff t151938 Edit language obtained from proof read language Juliet Gillies.
10-Jan-2023 v04.1.0.0 Esther Nel t244987 Modify Int 4.1 menu options