Operational Manual:  iEnabler Residence Registration

It is highly recommended that the user reads the manual "Operational Manual: Code Structures / Validations / Business Functions: iEnabler Web System" before attempting to set up the Registration Business Process.

The residence registration process is directly dependent on
The Residence Registration process can only be used by students:

Prepare the System for iEnabler Residence Registration.

Business Processes and steps

  1. {STWEBM-1}. Ensure that the business process 'S00014' is linked to the parent business function 'S00000'
  2. {STWEBM-1}. Ensure that a minimum of the following steps are linked and is active for the business process:

Business Step Program Name Default Option
Residence Registration Rules and Regulations w0004lll.w0004res_reg_rules S00014-1
Submit Residence Registration ws18pkg.ws18_lst_frm S00014-3
Process Status w99pkg.mi_bf_stats?x_busfct=S00014 S00014-0

User Responsibility:
    1. As with all other iEnabler business processes it is the clients responsibility that the option are linked to the business process in the correct sequence.
    2. The user can link any other pages or programs to the business process in the desired sequence.
    3. Please indicate mandatory steps and dependencies

System Control Cycle

Process Event Codes (PEC's)

    1. B4 - Residence Registration Rules and Regulations. 
    2. B5 - Residence Registration Certificate Indicator

Process Event Code What to set How it is  Used
B4 Set both the English and Alternate codes to the appropriate document codes that are defined in {SLLL-1}. When the student clicks on the "Rules and Regulations" link, the system display the document according to the student's preferred language
 
B5 Set the English code to the certificate code for accepting the rules and regulations. When the student clicks on the "Rules and Regulations" link and the certificate code is not linked to the student an "I Accept" button will display on the page. When the student clicks the button, this certificate code will be linked to the student with the "Seen" indicator set to "Y".

The button will no longer display on the page.
  

Validations

System Operational definitions (SOD)


SOD Sub System Alpha, Date or
Numeric
What to set How it is  Used
AP RR Alpha Enter 'Y' or 'N'. Allow part time students to register in a residence
  • If the value of the SOD is set to 'Y' then a student can register in a residence for any type of offering type.
  • If the value of the SOD is set to 'N' then only student registered with a 'Full Time' offering type can register in a residence.
FC RR Alpha Enter 'Y' or 'N'. Use Formal Time of First Qual Enrolled iso Last Qual to Determine Time Left in a Residence.  The SOD is used to determine which qualification is to be used in the validation as explained on SOD S6/RR.
  • If set to 'Y' then the first qualification and year registered at the institution will be used to determine the formal time.
  • If set to 'N' then the most recent qualification and year registered at the institution will be used to determine the formal time.
FS RR Numeric Enter a Citizenship code.
 
Enter the citizenship code that indicates National students.
The value here will be  compare with the student's citizenship code.
  • If the values are the same, the student will be seen as a "National" Student.
  • If not equal, the student will be seen as a non-National student.
This is a value that is used in the application of the Residence Registration Rule "International" in {SMNT-19}.
FY
RR
Numeric
Enter a Qualifiication type. Enter the qualification type where a level 1 period of study is considered a first year student.
S6 RR Alpha Enter 'Y' or 'N'.
 
Stop Residence Appl/Reg. if Academic Reg. exceeds limit.
The SOD is used to validate the total number of Academic Registrations of a student.
  • If set to 'Y' and the total number of Academic Registrations for the student exceeds the qualification formal time on {SACADO-7} (of the qualification determined by SOD FC/RR) then the student will not be allowed to register for residence.
    • If set to 'N' then the validation will not influence the students ability to apply or register for residence.
RS RR Alpha Enter 'Y' or 'N'. Residence not allowed with Academic Subject for the period.
Only if validation AR is set to Y on {SMNT-1}, and this SOD is set to Y this validation will test that residence registration will not start before start date of subject registered. iEnabler Residence does not give student the option to choose the residence for registration.

The Registration Process

The Residence Registration process for a student will look like the following:
 
Res Reg no admission
Back Office residence admission

Do no longer comply with the rules of the residence
The Back Office Rules

All places in the residence have been allocated
The Back Office Rules - quota full

Multiple res admissions; one OK.
Student can register
Confirmation of successful registration
Room fully occupied.
Student allready registered
Proof of res registration; queue W1 open.


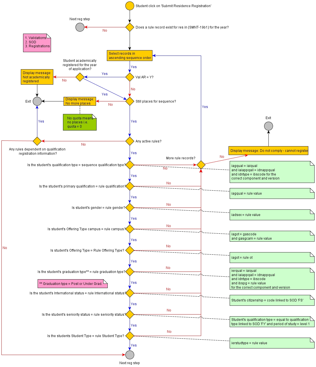
Below is a diagrammatic representation of how the rules are applied.

Flow of logic in iEnabler Res Reg

See Also:
History of Changes

Date System Version By Whom Job Description
21-MAY-2012 v01.0.0.0 Phlip Pretorius T183075 New manual.
14-Aug-2012 v02.0.0.0 Phlip Pretorius T182048 Manual to INT2.0
23-Oct-2012 V02.0.0.0 Phlip Pretorius T185807 Correct image of logic flow
04-Jul-2019 v04.1.0.0 Precious Diale t236752 Add rules for SOD 'FC/RR' and 'S6/RR'. Remove SOD 'FY/RR' as it is no longer used on the iEnabler Residence Registration
21-Nov-2019 v04,1,0,1 Bea Swart T240891 Add rules for SOD(RS,RR)