Offering Types {GCS-5}


The concept of Offering Types as used in the Student Information System, is fully discussed in the Academic Structure Overview Manual.

This is used to deal with aspects such as partnership agreements, full-time and part-time study, multiple campuses, etc. This may be used to create unique examination timetables for different campuses. 


Since an exorbitant number of Offering Types will result in a complex Academic Structure and other complications, the reader is urged to read the appropriate sections in the manual before proceeding here.


Fields in the option:

Block 1:  Offering Types

Field Type
&
Length
Description
Code A2  Defines the Offering Type. 
English Description A30 The English name of the Offering Type.
Alternate Description A30 The alternate language name of the Offering Type. This will be used in correspondence to students who prefer the alternate language.
Offering Type A1 This indicates whether the offering type is
  • F - Full Time
  • P - Part Time
  • E - Extramural
  • D - Distance Learning (Ireland clients statutory reporting only)
The system will display the description.
Campus N2 The campus code for which this offering type is valid. The system will display the description.
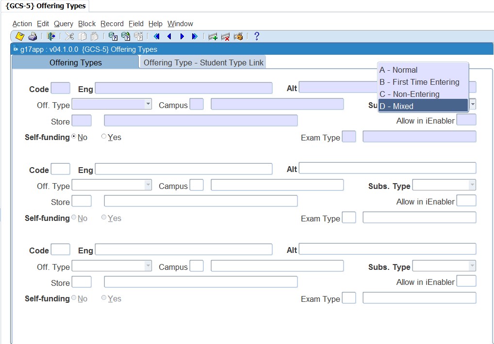
Subsidy Type A1 Offering Types are linked to subjects and these subjects can be counted for SAPSE purposes in one of the following ways:
  • A - Normal: counted fully for SAPSE
  • B - First Time Entering: counted as distance tuition for SAPSE
  • C - Non-Entering: not counted for SAPSE 
  • D - Mixed: counted as distance tuition for SAPSE (See NASOP 02-100 (89/100) pp 70/71).
Note: If the Country Code is equal to 'GH' (Ghana), the LOV on the Subsidy Type will display the value 'D' as "Sandwich" instead of "Mixed"
Store Code A2 Enter the store code where students for this offering type must collect study guides. Stores are created in {FPMM-22}.  Also look at Outline Study Guide and Enquirer Brochure Manual
Allow in iEnabler A1 Indicate if this Offering Type will be allowed for iEnabler registration (Y)es / (N)o / NULL
Self-funding Yes / No Is this a Self-funding Offering Type?  This field is used in certain local software programs at some of the institutions in order to indicate whether a department will be liable for payments or not. It is not used for SAPSE purposes.
Exam Type A1 To indicate whether the Offering Type is restricted to a single Exam Type registration or not.
Include for Progression Yes / No Must this offering type be included for the Progression of students.

Example:

gcs-5b1p1i1.jpg


Block 2: Offering Type - Student Type Link

Processing Rules:
  •  A specific offering type can be linked to multiple student types.
  •  A specific offering type / student type combination can be linked to multiple enrolment categories.
  •  A List of Values is available for all code fields.
  •  Program makes provision for Import / Export.

Field Type
&
Length
Description
Offering Type A2 Offering Type will default from the first block or can be queried on the second block.  
Student Type A2 Link the relevant Student Type to an offering type and rule category code.  Student Type defaults from {SCODE3-5}
Active A1 Is this combination Active (Y)es / (N)o


Example:

gcs-5b2p1i1.jpg




Processing
Rules
 
  If the Country Code is equal to 'GH' (Ghana), the LOV on the Subsidy Type will display the value 'D' as "Sandwich" instead of "Mixed"

See Also:
History Of Changes
Date System Version By Whom Job Description
03-Oct-2006 v01.0.0.0 Amanda Nell T134151 New manual format.
27-Sep-2007 v01.0.0.0 Melanie Zeelie T143891 Add new fields
11-Feb-2008 v01.0.0.0 Vaughn Dumas T134151 System Owner Proof Read
08-Sep-2008 v01.0.0.0 Charlene van der Schyff T152060 Edit language obtained from proofread language Juliet Gillies.
08-Dec-2009 v02.0.0.0 Christel van Staden T160775 Add offering type / student type link
14-May-2010 v02.0.0.0 Magda van der Westhuizen T164765 Add offering type / student type descriptions and t16322 Add study guide link.
11-Jul-2011 v02.0.0.1 Frans Pelser T169886 Removed for Subjects from "Allow in iEnabler" ATOV of 169765
21-Feb-2019 v04.1.0.0 Precious Diale T234548 Add distance learning offering type.
19-Jul-2019
v04.1.0.1 Amanda van Emmenis
T234144
Add rule for LOV on "Subsidy Type", if Country Code is Ghana.  Add new image.
14-Jul-2020v04.1.0.2Magda van der WesthuizenT243485Fix spelling errors.